How to Do a Low Voltage Takeoff in IntelliBid
In electrical estimating, low voltage systems — such as voice, data, and communication cabling — require the same attention to accuracy and organization as power distribution. IntelliBid makes it easy to create a detailed and precise low voltage takeoff using its specialized assemblies and catalog libraries. In this article, we’ll walk through the process using an example so you can streamline your estimating workflow and maintain consistency across projects. Watch the video below to follow along step by step.
1. Set Up Your Phase
Every takeoff begins in the Takeoff window. Before you start selecting assemblies, make sure you’re working in the correct Phase. For this example, set your Phase to Work Station Cabling. This ensures that all assemblies, quantities, and labor units you enter are properly organized and associated with the correct portion of your project.
2. Choose the Right Library and Assemblies
Now that we are in the Work Station Cabling Phase, if we look at the bottom of the screen we will see that IntelliBid automatically defaults to the V01 ISP Assemblies library, displaying all the related assembly catalogs. Each selection in this area requires just a single click, keeping your workflow fast and efficient. Start by selecting Work Area UTP Generic and then Work Area Drop/Port CMP (labeled as WA DROPS- 4PORT- CMP). You’ll notice columns for Voice, Data, and Combined Voice/Data takeoffs. For this example, take off 1 Voice (1V) using Cat 5e cabling (labeled as 1V-Fl-w/4P Plate-Cat5e- Generic).
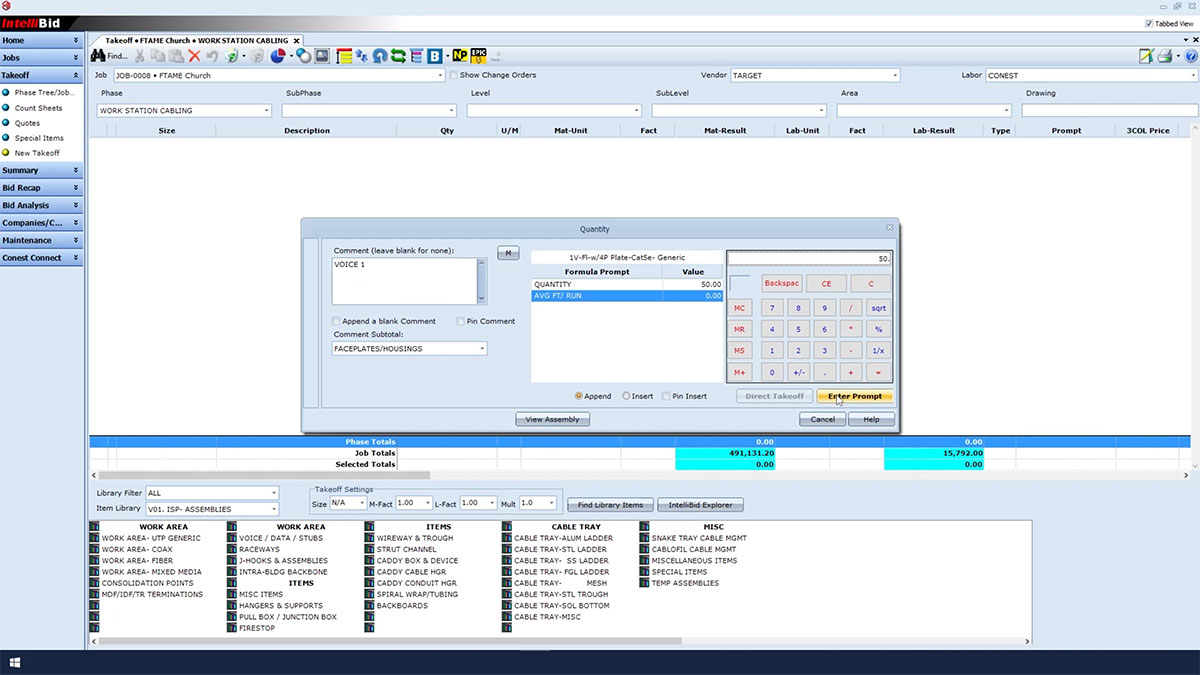
3. Enter Quantities and Lengths
Once you’ve selected your assembly, the Quantities window will open. Add a brief Comment for your assembly, then use the Number Pad to enter your takeoff quantity — for example, 50 drops. When prompted for Average Feet per Run, you might enter 100 ft based on project layout or drawings, but enter what is relevant to your project. After confirming, close the library using the Red Close Buttons to view your Voice Drops Assembly in the Takeoff window.
4. Add Data Drops
Next, add a Data Drop Assembly by selecting Work Area UTP Generic again, then choose Four-Port CMP under Work Area Drops (i.e. WA DROPS- 4PORT- CMP). This time, select Data Drop (1D) using Cat 5e Generic (labeled as 1D-Fl-w/4P Plate-Cat5e- Generic). Enter a Comment, then specify your quantities — perhaps 100 drops at 150 ft per run, but again, the quantities will depend on the requirements of your project. Close the library to view the new assembly in your takeoff list. By separating voice and data drops, you maintain precise control over materials, labor, and total cost.
5. Include Voice/Data Stub Assemblies
Voice and data stub assemblies handle the connection between workstation outlets and concealed conduit. In the second column, select Voice/Data Stubs, then choose Concealed Metal Stud with EMT. Under Metal Box, select Three-Quarter One-Gang Stub per Square Box Using Three-Quarter Inch EMT (labeled as 1G STUB/4”sq BOX/MTL-STD ¾”EMT/P-STRING). The Assembly Groups window will appear for additional customization.
Here, you can specify items like:
- 5/8” Riser for Coupling
- Die-Cast Steel Set-Screw Coupling
- EMT Die-Cast Steel Set-Screw Connector
Once configured, click Takeoff, enter the number of boxes (in this example, 10), and the conduit length (10 ft). Close the library and review your results — IntelliBid automatically calculates all required fittings, connectors, and hardware.
6. Take Off the Intra-Building Backbone
The Intra-Building Backbone connects telecommunications rooms or closets within the building. From the library, select Intra-Building Backbone (labeled as INTRA-BLDG BACKBONE), then Bar Joist Ceiling Horizontal UTP Copper (labeled as BAR JOIST CEILING- HORIZ UTP COPPER), and then Multi-Pair Horizontal Copper Backbone (labeled as MULTI-PAIR HORIZ. COPPER BACKBONE). In the Assembly Groups window, select a J-Hook with 2-Inch Diameter for cable support, then specify your cable type — for instance, a 50-Pair UTP CM Cable.
After clicking Takeoff, enter the following prompts:
- Quantity: 1
- Cable Length: 150 ft
- Hanger Spacing: Every 6 ft
- Number of Cables in Pull: 10
When you close the library, IntelliBid automatically displays the complete assembly, including Beam Clamps, J-Hooks, Tie Wraps, and all associated materials.
7. Review and Verify
Once all assemblies are entered, review your takeoff list to confirm accuracy. IntelliBid’s dynamic database ensures that each assembly includes all necessary components — cables, boxes, fittings, supports, and labor — giving you a complete and accurate low voltage estimate ready to view in your estimate Summary or Bid Recap.
Low Voltage Estimating Made Easy
Performing a low voltage takeoff in IntelliBid is intuitive, fast, and precise. With pre-built assemblies, customizable attributes, and automatic calculations, estimators can focus more on strategy and less on data entry. Whether you’re taking off hundreds of workstation drops or calculating complex backbone systems, IntelliBid gives you the flexibility and confidence to build accurate estimates for every low voltage project.
Want to Learn More?
Watch the full Low Voltage Takeoff video on the Conest Software Systems YouTube Channel, or contact our team to learn how IntelliBid can improve your low voltage estimating process.







